本操作用于建立源代码与流水线的关联,通过注册应用和设置代码仓库两步骤,实现在构建流水线时能够选择可构建的代码项目。
注册应用
本操作用于在待设置类型(目前仅支持GitHub和GitLab两类)的代码仓库中注册当前云平台应用,并获取客户端ID和密钥。请根据客户实际业务需求酌情选择代码仓库类型,执行以下注册应用操作。
GitHub操作步骤
登录代码仓库,并进入应用程序注册页面。
各版本代码仓库的具体操作方式如下:
- 标准版GitHub(公有):通过访问 此链接,登录并访问应用程序设置页面后,在应用程序设置页面中,单击“注册新应用”,进入新应用注册页面。
- 企业版GitHub(私有):通过企业版GitHub地址访问并登录企业版GitHub,然后依次选择[Settings]-[Applications],进入应用程序设置页面后,在应用程序设置页面中,单击“注册新应用”,进入新应用注册页面。
在新应用注册页面中,按照如下说明输入当前云平台信息后,单击
注册应用,成功注册云平台应用,并关闭当前页面进入应用详情页面。参数 说明 应用名称 在代码仓库中,当前云平台应用的识别名称。 主页URL 云平台的主页URL地址。该参数的输入格式如: https://<云平台登录地址> 。为方便客户操作并规避操作失误,建议您通过以下方式获取该参数内容:登录云平台,在顶部导航栏中依次选择[产品与服务]-[DevOps]-[代码仓库]后,在“代码仓库”页面中,选择[GitHub]页签后,单击列表上方的 设置代码仓库,进入“设置代码仓库”页面。在该页面中,直接复制“配置GitHub应用”区域框中步骤2的“主页URL”地址即可。应用描述(可选) 针对当前云平台应用的描述信息。 授权回调URL 云平台的回调URL地址。该参数的输入格式如: https://<云平台登录地址>/devops/repository/github/redirect 。为方便客户操作并规避操作失误,建议您通过以下方式获取该参数内容:在云平台“代码仓库”页面的[GitHub]页签中,单击列表上方的 设置代码仓库,进入“设置代码仓库”页面。在该页面中,直接复制“配置GitHub应用”区域框中步骤2的“授权回调URL”地址即可。在云平台应用的详情页面中,单击“Client secrets”区域框中的
Generate a new client secret,生成一个客户端密钥。此时,请记录并保存当前页面中“Client ID”和“Client secret”的参数值,以备后续设置代码仓库时使用。
GitLab操作步骤
登录代码仓库,并进入应用程序注册页面。
各版本代码仓库的具体操作方式如下:
- 标准版GitLab(公有):通过访问 此链接,登录并直接进入新应用注册页面。
- 企业版GitLab(私有):通过企业版GitLab地址访问并登录企业版GitLab,然后依次选择[Settings]-[Applications],直接进入新应用注册页面。
在新应用注册页面中,按照如下说明输入当前云平台信息后,单击
注册应用,成功注册云平台应用,并关闭当前页面进入应用详情页面。参数 说明 应用名称 在代码仓库中,当前云平台应用的识别名称。 回调URL 云平台的回调URL地址。该参数的输入格式如: https://<云平台登录地址>/devops/repository/gitlab/redirect。为方便客户操作并规避操作失误,建议您通过以下方式获取该参数内容:在云平台“代码仓库”页面的[GitLab]页签中,单击列表上方的 设置代码仓库,进入“设置代码仓库”页面。在该页面中,直接复制“配置GitLab应用”区域框中步骤2的“回调URL”地址即可。授权Scopes 对当前注册云平台的授权范围。该参数请选择“api”和“read_user”。 在云平台应用的详情页面中,记录并保存当前页面中“Application ID”和“Secret”的参数值,以备后续设置代码仓库时使用。
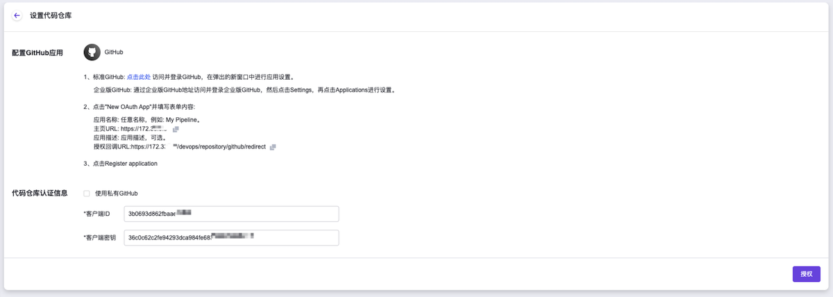
设置代码仓库
本操作用于建立代码仓库与云平台的关联,授权云平台访问代码仓库中的代码项目。
警告:
在设置代码仓库认证信息时,请确保输入信息为当前云平台的应用注册信息。
在云平台的顶部导航栏中,依次选择[产品与服务]-[DevOps]-[代码仓库],进入“代码仓库”页面。
在“代码仓库”页面中,根据客户实际代码仓库类型选择[GitHub]或[GitLab]页签后,单击列表上方的
设置代码仓库,进入“设置代码仓库”页面。在“设置代码仓库”页面中,按照如下说明输入代码仓库认证信息后,单击
授权,跳转至代码仓库的授权页面,单击Authorize,完成授权并返回云平台设置代码仓库页面。参数 说明 使用私有GitHub/GitLab(可选) 当需要绑定企业版GitHub或GitLab时,请先勾选“使用私有GitHub/GitLab”,再输入企业版GitHub或GitLab地址。 客户端ID 代码仓库中所注册的云平台应用的客户端ID。在代码仓库中注册云平台应用时,获取到的GitHub仓库的“Client ID”或GitLab仓库的“Application ID”。 客户端密钥 代码仓库中所注册的云平台应用的客户端密钥。在代码仓库中注册云平台应用时,获取到的GitHub仓库的“Client secret”或GitLab仓库的“Secret”。

